Terraform on Windows

What Is Terraform?

Terraform is an open-source Infrastructure as Code (IaC) tool developed by HashiCorp. It lets you define, provision, and manage cloud infrastructure using declarative configuration files written in HCL (HashiCorp Configuration Language).

With Terraform, you can:

  • Spin up cloud resources (VMs, networks, databases) across providers like AWS, Azure, GCP
  • Version-control infrastructure like code
  • Preview changes before applying them (terraform plan)
  • Automate deployments and reduce manual setup

How to Install Terraform on Windows

Step 1: Download Terraform

Go to https://developer.hashicorp.com/terraform/install

Choose Windows โ†’ Select your system architecture (usually AMD64)

Download the .zip file:

Terraform download page

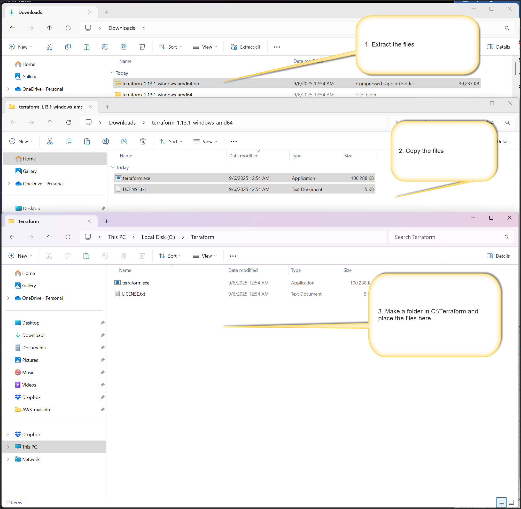
Step 2: Extract the Files

Create a folder such as C:\terraform to store the Terraform binary.

Extract the contents of the downloaded .zip file into this folder.

After extraction, you should see terraform.exe inside the folder.

Extracted terraform.exe in folder

Step 3: Add Terraform to System PATH

To make Terraform accessible from any terminal window, youโ€™ll need to add its folder to your system PATH.

Start by opening the Start Menu and searching for Environment Variables Click Edit the system environment variables.

In the System Properties window, click Environment Variables.

Under System Variables, find Path and click Edit.

Click New and add: C:\terraform

Click OK to save and close all dialogs.

Adding Terraform folder to Windows PATH

Step 4: Verify Installation

Open Command Prompt or PowerShell and run:

terraform -version
Terraform version output in terminal

You should see the installed version number. If so, you're good to go!